รายงานการประเมินการจัดการความรู้ด้วยตนเอง (KMA) ปี งป.64
เรียน คณะกรรมการผู้ทรงคุณวุฒิทุกท่าน เนื่องจากแนวทางการ…
การจัดการศึกษาสำหรับนักเรียนนายเรือในสถานการณ์การแพร่ระบาดของโรคติดเชื้อไวรัสโคโรนา 2019 (COVID-19)
การจัดการศึกษาสำหรับนักเรียนนายเรือในสถานการณ์การแพร่ระ…
การปรับปรุงคุณภาพการจัดการเรียนการสอน กวณ.ฝศษ.รร.นร.
TQF มาตรฐานคุณวุฒิระดับอุดมศึกษา มคอ.3 รายละ…
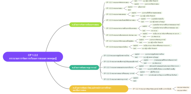
กระบวนงานหลักตามภารกิจของ รร.นร.
กระบวนการหลักตามภารกิจของ รร.นร.และผู้รับผิดชอบ …








